Extra release Somtoday voor ondersteuning leren op afstand
Veel docenten gebruiken Somtoday op dit moment intensief om leren op afstand te organiseren. Wij vinden het belangrijk jullie hierin optimaal te ondersteunen. Daarom zullen wij morgen (vrijdag 27 maart) om 17 uur enkele verbeteringen doorvoeren in Somtoday die jullie helpen om leren op afstand nog beter te organiseren. Deze verbeteringen kunnen we doorvoeren dankzij jullie waardevolle feedback. Super bedankt daarvoor! De aankomende weken zullen er nog meer verbeteringen volgen.
Inleveren van een link mogelijk maken
Vanaf morgen is het mogelijk om leerlingen een link te laten inleveren in Somtoday elo. Hierdoor kunnen leerlingen bijvoorbeeld een YouTube video met je delen via een inlevering. Hierdoor is er nu een alternatief voor het uploaden van grote bestanden bij inleveringen.

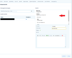
Berichten historie tonen bij beantwoorden van bericht
Vanaf morgen wordt, bij het beantwoorden van een bericht, ook de tekst van de berichten reeks waar je op antwoordt getoond. Dit maakt het makkelijker om efficiënt te kunnen reageren op een bericht.

Eén bericht naar mentor bij contactmoment naar meerdere leerlingen
Als je voor meerdere leerlingen tegelijk een contactmoment verstuurt kun je aanvinken dat je de mentor op de hoogte wilt brengen van het versturen van dit contactmoment naar deze leerlingen. Vanaf morgen krijgt de mentor in Somtoday één verzamelbericht van alle verstuurde contactmomenten.
